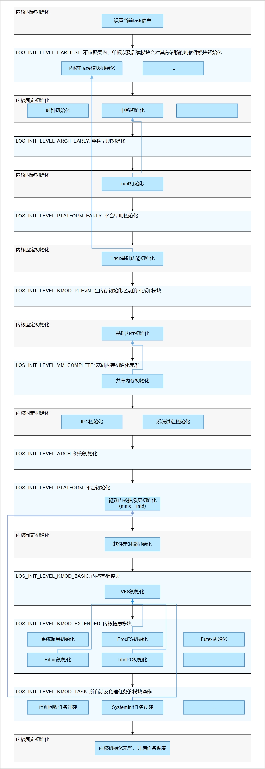
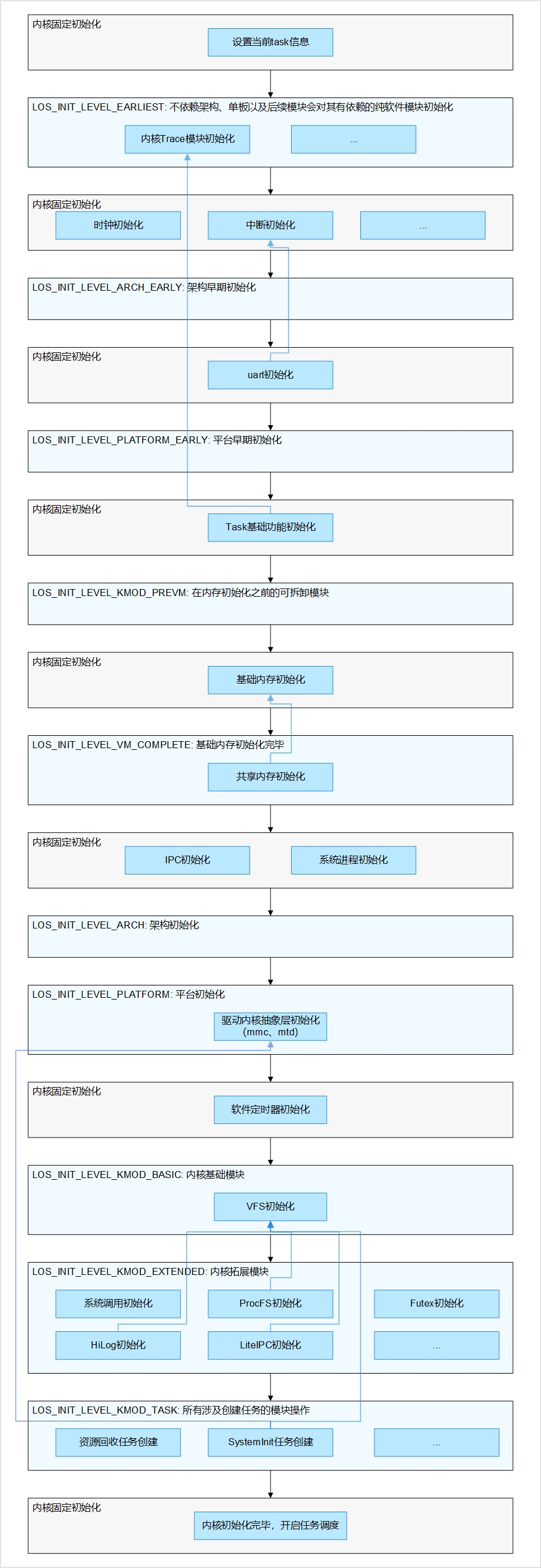
xref: /docs/zh-cn/device-dev/porting/figures/内核启动框架.jpg (revision e41f4b71)
  • Home
  • History
  • Annotate
  • Line#
  • Scopes#
  • Navigate#
  • Raw
  • Download
  • only in /docs/zh-cn/device-dev/porting/figures/

Indexes created Thu Nov 07 10:32:03 CST 2024